鼠标加速,小编告诉你鼠标加速怎么关
我们在使用电脑的时候经常都会需要使用到鼠标,所以对于鼠标的相关知识我们应该要了解的多一些。所以今天小编就来给你们讲讲鼠标加速要怎么关,感兴趣的小伙伴们就接着看下去吧~
小伙伴们,小编今天来给你们说说关于电脑的配件之一,鼠标的相关知识。那就是关于关闭鼠标加速,小伙伴们想知道吗?想知道的话,就快和雄辩接着往下看吧~来看看鼠标加速怎么关闭。
1.MAC的设置:打开“系统偏好设置”。

关闭鼠标加速系统软件图解1
2.找到鼠标选项,WINDOWS系统则是键盘和鼠标选项。

关掉鼠标加速系统软件图解2
3.进入后即可根据需要增加或减少鼠标移动速度。

鼠标加速怎么关系统软件图解3
4.WINDWOS的设置:从开始菜单选中“系统”项并打开。(控制面板)

鼠标加速怎么关系统软件图解4
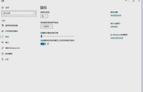
5.然后在“查找设备”里输入“鼠标”,打开鼠标设置。

关闭鼠标加速系统软件图解5
6.然后点击“其他鼠标选项”,即可打开鼠标速度设置界面咯。这就是解决方法啦~~

鼠标加速怎么关系统软件图解6
上一篇:系统找不到指定文件怎么办
下一篇:windows提示不能更改密码怎么办

2019-07-19 14:11:42